VSS: Backup schlägt mit Fehlermeldung ConvertStringSidToSid fehl

Heute hatte ich mal wieder einen Windows Server der sich nicht mehr per VSS sichern lies. Das Erstellen einen VSS Snapshots brach mit der folgenden Fehlermeldung ab:

Volumeschattenkopie-Dienstfehler: Beim Aufrufen von Routine "ConvertStringSidToSid(S-1-5-21-1629892529-1905228445-1032730592-4125.bak)" ist ein unerwarteter Fehler aufgetreten. hr = 0x80070539, Die Struktur der Sicherheitskennung ist unzulässig.
. 
Vorgang:
OnIdentify-Ereignis
Generatordaten werden gesammelt
Kontext:
Ausführungskontext: Shadow Copy Optimization Writer
Generatorklassen-ID: {4dc3bdd4-ab48-4d07-adb0-3bee2926fd7f}
Generatorname: Shadow Copy Optimization Writer
Generatorinstanz-ID: {99b5bc19-d05b-4b74-9b9a-861f5ad10afa}

Die Fehlermeldung wurde mit der Event ID 8193 und Anwendungsereignisprotokoll generiert:

VSS Fehler

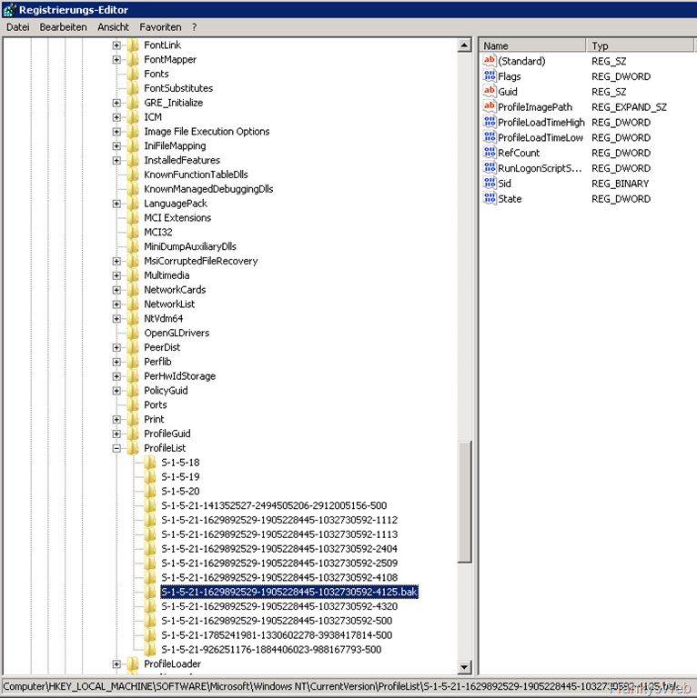
Die Ursache ist hier ein temporäres bzw. defektes Benutzerprofil gewesen. Um den Fehler zu beheben muss nur das defekte Benutzerprofil aus der Registry gelöscht werden:

2

Unter dem Schlüssel HKEY_LOCAL_MACHINE\SOFTWARE\Microsoft\Windows NT\CurrentVersion\ProfileList findet sich das Profil, welches in der Fehlermeldung angemeckert wird. Da es sich hier eh um ein defektes Profil handelt, kann es gelöscht werden, wer auf Nummer sicher gehen will, kann den Schlüssel vorher exportieren:

image

Nachdem das der Schlüsselt gelöscht wurde, liefen auch die VSS Sicherungen wieder problemlos:

4

3 Gedanken zu „VSS: Backup schlägt mit Fehlermeldung ConvertStringSidToSid fehl“

Schreibe einen Kommentar